Personalizando el editor
Puedes personalizar la configuración del editor en el menú Ver.
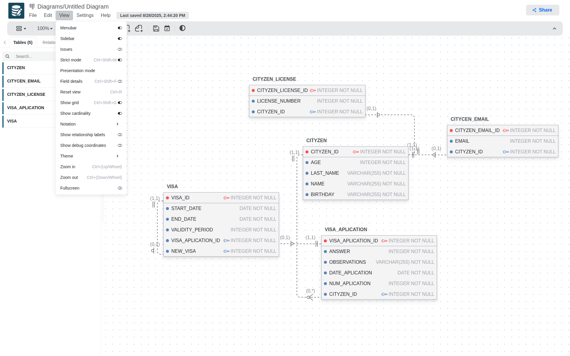
Configuración
| Configuración | Descripción | Atajo |
|---|---|---|
| Barra de menú | Alternar la barra de menú (sección de encabezado que contiene el nombre del diagrama y los menús) | N/A |
| Barra lateral | Alternar la barra lateral (panel a la derecha) | N/A |
| Problemas | Alternar la sección de problemas en la barra lateral | N/A |
| Modo estricto | Desactivar la comprobación de errores | Ctrl+Shift+M |
| Modo de presentación | Entrar en modo de presentación | N/A |
| Detalles del campo | Desactivar la aparición de ventanas emergentes al pasar el ratón por encima de las tablas | Ctrl+Shift+F |
| Restablecer vista | Establecer las coordenadas y el zoom del lienzo a los valores predeterminados | Ctrl+R |
| Mostrar cuadrícula | Alternar la cuadrícula del lienzo | Ctrl+Shift+G |
| Mostrar cardinalidad | Alternar la visualización de las etiquetas de cardinalidad (1, *) para las relaciones | N/A |
| Notación | Establecer el estilo de notación para las relaciones | N/A |
| Mostrar etiquetas de relación | Alternar la visualización de los nombres de las relaciones en el diagrama | N/A |
| Mostrar coordenadas de depuración | Mostrar información de coordenadas de depuración | N/A |
| Tema | Establecer el tema del editor en oscuro o claro | N/A |
| Acercar | Establecer el zoom del editor | Ctrl+(Rueda/Arriba) |
| Alejar | Establecer el zoom del editor | Ctrl+(Rueda/Abajo) |
| Pantalla completa | Entrar en pantalla completa | N/A |